Astute Tech Insights APRIL 2026

Welcome to the April 2026 edition of the Astute Systems newsletter. This month, we're navigating the rapidly evolving landscape of defence technology, from the surge in AI capabilities to the geopolitical shifts impacting our region.

We'll be examining the rise of AI governance and security amidst advancements in open-source models, such as the implications of Google's Gemma 4 and NVIDIA's acceleration of AI workloads. We'll also touch on the increasing competition in space-based internet services, particularly the SpaceX versus Amazon satellite race, a development with significant ramifications for global communication infrastructure and, by extension, national security. Furthermore, we'll consider the strategic implications of Microsoft's $5.5 billion investment in Singapore, a move that underscores the growing importance of Southeast Asia in the global AI landscape.

For Australia and the broader APAC region, these global trends are particularly relevant. As AUKUS progresses and the ADF continues its modernization efforts, understanding these dynamics – from AI's role in regional security to the importance of robust defence partnerships – is crucial. We invite you to delve into the articles below for a deeper understanding of these critical topics and their potential impact on our industry.

Have a happy Easter break from us all at Astute Systems.

Ross Newman LinkedIn
CEO, Astute Systems
From RTX to Spark: NVIDIA Accelerates Gemma 4 for Local Agentic AI

This Month's Tech Highlights

Trending Topics

Advanced LLM Architectures and Capabilities high

The rapid evolution of Large Language Models (LLMs) is leading to specialized architectures and enhanced capabilities, particularly in areas requiring nuanced reasoning and robust security.

Key Points:
Anthropic has released a preview of Claude Mythos, which includes advanced cybersecurity capabilities, indicating a move towards domain-specific LLM applications.
NyayaMind is a new framework designed for transparent legal reasoning and judgment prediction within the Indian legal system, showcasing LLMs' application in complex, rule-based domains.
The concept of a 'Self-Sovereign Agent' suggests a future where LLMs operate with increased autonomy and potentially self-governing principles, pushing the boundaries of current agentic AI.

These developments highlight a trend towards more specialized, transparent, and autonomous LLM systems, moving beyond general-purpose conversational AI to tackle complex, real-world problems with greater precision and accountability.

LLM Security and Safety Mechanisms high

As LLMs become more integrated into critical systems, the focus on their security vulnerabilities and the development of robust safety mechanisms is intensifying, particularly concerning prompt injection and harmful content generation.

Key Points:
Research into 'Kill-Chain Canaries' aims to provide stage-level tracking of prompt injection attacks across various attack surfaces and model safety tiers, offering granular visibility into adversarial interactions.
A study titled 'Do LLMs Follow Their Own Rules? A Reflexive Audit of Self-Stated Safety Policies' investigates the internal consistency and adherence of LLMs to their declared safety protocols, crucial for trust and reliability.
The finding that 'Large Language Models Generate Harmful Content Using a Distinct, Unified Mechanism' suggests a common underlying vulnerability that could be targeted for more effective content moderation and safety interventions.

These efforts underscore a critical need for advanced security frameworks and auditing methodologies to ensure LLMs operate safely and reliably, mitigating risks associated with malicious inputs and unintended outputs.

AI Geopolitics and National Strategy high

The global landscape of AI development is increasingly characterized by intense geopolitical competition, with nations vying for leadership and implementing strategic policies that impact the industry's direction.

Key Points:
Stanford HAI’s 2026 AI index reveals that 'China has erased the US lead in AI,' indicating a significant shift in the global balance of power in artificial intelligence.
The Trump administration's blacklisting of Anthropic, followed by directives for banks to use its AI, illustrates a complex interplay of political pressure and strategic adoption of AI technologies.
Maine's consideration to become the 'First State With Data Center Ban' could signal a broader trend of regional or national policies impacting the physical infrastructure necessary for large-scale AI operations.

These headlines demonstrate that AI is not merely a technological race but a critical component of national security and economic strategy, leading to diverse and sometimes contradictory policy decisions.

Ethical AI and Content Moderation medium

The ethical implications of AI, particularly concerning content generation, data privacy, and societal impact, are becoming central to development and deployment strategies, prompting new approaches to governance and control.

Key Points:
The article 'Leave My Images Alone: Preventing Multi-Modal Large Language Models from Analyzing Images via Visual Prompt Injection' addresses privacy concerns by proposing methods to control how LLMs process visual data.
Anthropic's request for 'Christian Leaders for Help Steering Claude's Spiritual Development' highlights a novel approach to embedding ethical and moral frameworks into AI, moving beyond purely technical solutions.
Meta being 'Warned That Facial Recognition Glasses Will Arm Sexual Predators' underscores the severe ethical risks associated with deploying powerful AI technologies without adequate safeguards and foresight.

These instances reflect a growing recognition that ethical considerations and robust content moderation are paramount for the responsible development and societal acceptance of advanced AI systems, requiring interdisciplinary solutions.

Cybersecurity and Digital Infrastructure Attacks medium

The increasing reliance on digital infrastructure and the proliferation of advanced technologies, including AI, are making cybersecurity a paramount concern, with attacks targeting both individuals and major corporations.

Key Points:
The 'ShinyHunters breached GTA 6 developer Rockstar Games in ransomware attack,' demonstrating the persistent threat of sophisticated cyberattacks against high-profile entities.
A 'Popular Musician Loses Life Savings Through Malicious Crypto Wallet in Apple’s App Store,' highlighting vulnerabilities in widely trusted digital platforms and the financial impact of cybercrime.
The repeated attacks on 'Sam Altman’s home and OpenAI’s HQ' (articles 1, 2, 3, 11, 16) suggest a concerning trend of physical and digital threats targeting key figures and infrastructure in the AI industry.

These incidents underscore the critical need for enhanced cybersecurity measures across all layers of digital infrastructure, from personal devices to corporate networks, to protect against both financial and physical threats in an increasingly connected world.

Key Terms

AI CEO Security Threats AI Geopolitics and Competition AI Ethics and Safety AI Policy and Regulation Cybersecurity Breaches Child Online Safety Privacy Concerns Emerging AI Capabilities Biotechnology and Health Legal Tech Innovation Corporate Strategy and Leaks Gaming Industry Economics Data Center Regulation Historical DNA Research

Related Articles

Microsoft Goes Beyond LLMs With New Voice, Image Models

The new AI models signal a stronger push toward Microsoft-developed AI systems.

Google Vids gets AI upgrade with Veo and Lyria models, directable AI avatars

Google Vids brings together Google's most capable AI creation tools.

Simulate realistic users to evaluate multi-turn AI agents in Strands Evals

In this post, we explore how ActorSimulator in Strands Evaluations SDK addresses the challenge with structured user simulation that integrates into your evaluation pipeline.

From RTX to Spark: NVIDIA Accelerates Gemma 4 for Local Agentic AI

Open models are driving a new wave of on-device AI, extending innovation beyond the cloud to everyday devices. As these models advance, their value increasingly depends on access to local, real-time c...

5 best practices to secure AI systems

A decade ago, it would have been hard to believe that artificial intelligence could do what it can do now. However, it is this same power that introduces a new attack surface that traditional security...

LLMOps in 2026: The 10 Tools Every Team Must Have

Don’t deploy another model until you check out these essential LLMOps tools.

Exploit Writing Tutorial Part 1 - The Video

The Corelan tutorials helped shape how exploit development is learned worldwide and inspired generations of security researchers. Now you can watch them come to life. The post Exploit Writing Tutorial...

Why wait until the end to realize your model’s code won’t actually run?

Think Anywhere in Code Generation

Beyond Recon: Using AI for Real Exploitation in Pentesting

How context engineering and AI agents unlock real exploitation — not just recon — in penetration testing, red teaming, and bug bounty hunting. The “I Used AI for Pentesting” Fallacy The security commu...

ADeLe: Predicting and explaining AI performance across tasks

AI benchmarks report how large language models (LLMs) perform on specific tasks but provide little insight into their underlying capabilities that drive their performance. They do not explain failures...

FreeScout Unauthenticated RCE via ZWSP .htaccess Bypass

Topic: FreeScout Unauthenticated RCE via ZWSP .htaccess Bypass Risk: High Text:## # This module requires Metasploit: https://metasploit.com/download # Current source: https://github.com/rapid7/metaspl...

JetStream 3: A modern benchmark for high-performance, compute-intensive Web applications

shared announcement blog post, we wanted to take a moment here to dive a little deeper. In this post, we’ll pull back the curtain on the benchmark itself, explore the methodology behind our choices, a...

From Prompt to Prediction: Understanding Prefill, Decode, and the KV Cache in LLMs

This article is divided into three parts; they are: How Attention Works During Prefill The Decode Phase of LLM Inference KV Cache: How to Make Decode More Efficient Consider the prompt: Today’s weathe...

Lark CLI Complete Guide: Control Feishu with Terminal and AI Agents

Lark CLI is the official command-line tool for Feishu/Lark Open Platform, covering 11 business domains with 200+ commands and 19 AI Agent Skills. Step-by-step guide from installation to real-world usa...

Your API Has Authorization Bugs. Hadrian Finds Them.

Authorization vulnerabilities are the most common critical finding in our API penetration tests. We find them on nearly every engagement: a user changes an ID in the URL and gets back another user’s d...

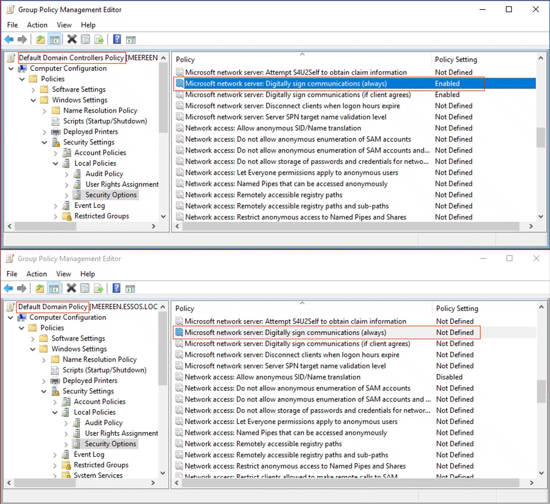
Reflecting on Your Tier Model: CVE-2025-33073 and the One-Hop Problem

The False Sense of Security SMB signing on domain controllers has become standard practice across most Active Directory environments. But this hardening may have created a false sense of security. CVE...

strongSwan CVE-2026-25075: Integer Underflow in VPN Authentication

Bishop Fox researchers took a deep dive into a new strongSwan vulnerability that allows unauthenticated attackers to take VPN services offline. We created an easy tool to test your strongSwan deployme...

QMD: Local Semantic Search That Cuts AI Agent Token Costs by 90%

Learn how QMD, a local hybrid search engine by Shopify founder Tobi Lütke, dramatically reduces AI agent token consumption through intelligent memory retrieval with BM25, vector search, and LLM rerank...

A Visual Guide to Attention Variants in Modern LLMs

From MHA and GQA to MLA, sparse attention, and hybrid architectures

A Guide to Fine-Tuning FunctionGemma

FunctionGemma is a specialized AI model for function calling. This post explains why fine-tuning is key to resolving tool selection ambiguity (e.g., internal vs. Google search) and achieving ultra-spe...